微信群永久二维码生成系统源码
源码介绍:
苦于群聊二维码变动,开发这个能生成二维码的工具,不需要。也可作为 URL 缩 短链接 服务使用。
功能特性
1. 生成 短链接 ,指向群二维码
2. 可当 短链接生成 器
3. 无需
4. 自定义二维码样式和 Logo
5. 管理后台可随时更新
6. 密码保护(demo)
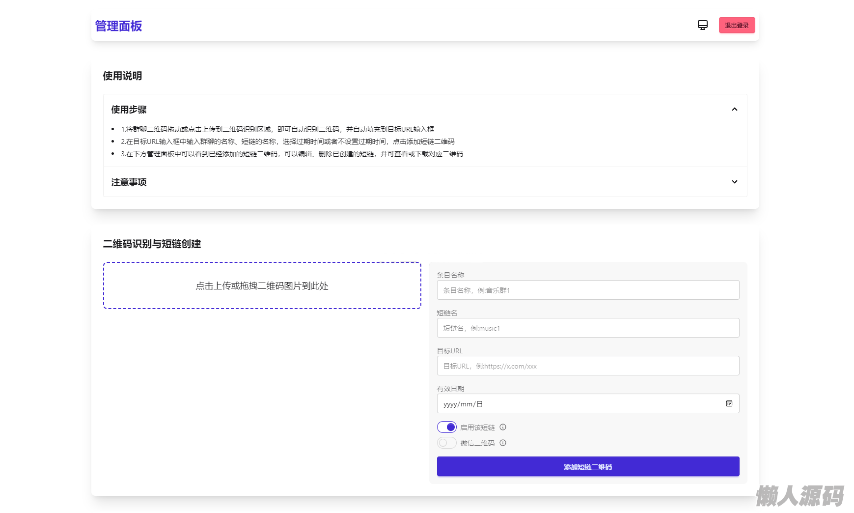
展示图片:



本站所发布的资源均来源于互联网,仅限用于研究学习,不得将软件用于商业或者非法用途,否则一切后果请用户自负!如果侵犯了您的权益请与我们联系!您必须在下载后的24个小时之内,从您的手机和电脑中彻底删除。 如果您喜欢该程序,请支持正版软件,购买注册,得到更好的正版服务。如有侵权请与我们联系处理!
懒人源码网 » 微信群永久二维码生成系统源码
懒人源码网 » 微信群永久二维码生成系统源码
常见问题FAQ
- 免费下载或者VIP会员专享资源能否直接商用?
- 本站所有资源版权均属于原作者所有,这里所提供资源均只能用于参考学习用,请勿直接商用。若由于商用引起版权纠纷,一切责任均由使用者承担。更多说明请参考 VIP介绍。
- 提示下载完但解压或打开不了?
- 最常见的情况是下载不完整:可对比下载完压缩包的与网盘上的容量,若小于网盘提示的容量则是这个原因。这是浏览器下载的bug,建议用百度网盘软件或迅雷下载。 若排除这种情况,可在对应资源底部留言,或联络我们。 通用解压密码:www.5lanren.com

